I am trying to perform an incompressible fluid simulation to a car model.I’m using the hex dominant parametric to create the meshes because I saw in this forum that this is the most suitable for my simulation.My problem is that my drag coefficient is diverging.Im not really sure why,I think the mesh is refined enough to have a converged results but it didnt.
This is the link of the project, Thesis 2 | SimScale Workbench
Hey Rian,
I would start by checking the boundary layer mesh sizes and the y+ values, according to the desired wall modeling:
Hi ggiraldof,thank you for the response.I just want to ask if I need to rerun my simulation again so that I can check my y+?
Hey there, you indeed have to add the ‘Turbulence’ under the Field calculation prior to the run so you can check the y+ in the post-processor.
I already saw the problem,the surface tangent to the wheels of my car has a y+ exceeding 300
What should I do now? Do I need to add layer refinement on that surface?
Thank you! This article really helps me 
Hello,
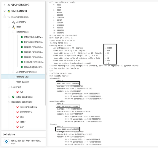
To be fair, the main issue here is definitely the mesh. The mesh quality looks very poor (both from a visual check and also from the meshing log):
Generally speaking (especially if you are new to CFD), I would recommend using the standard meshing tool instead, which will be much easier to setup.
If you’d like to continue with the hex anyway, I’d highly recommend that you go through these 2 docs thoroughly:
- Main Settings for Hex-dominant Parametric | SimScale
- Advanced Settings for Hex-Dominant Parametric | SimScale
In short, one of the main issues right now is that the base resolution is too low (i.e. the level 0 refinement cells are too large), and the base cells are far away from a perfect cube (which is the optimal scenario). This “parallelepiped” shape is very bad for mesh quality (cells are too stretched in z).
In any case, the docs above should provide you insights about better defining the bounding box resolution, if you choose to proceed with hex.
Cheers
Thanks RicardoParis,I thought that the values for bounding box resoultion is completely arbitrary and putting any values is fine as long as I refine the mesh near the car but it doesnt really work that way.I want to use the standard mesher for my simulation but I saw a post in a forum that, it is not recommended for external flow simulation




